1. 串口调试
1.1 接线说明
EASY EAI Nano-TB支持调试串口调试,相关硬件接口如下图所示。

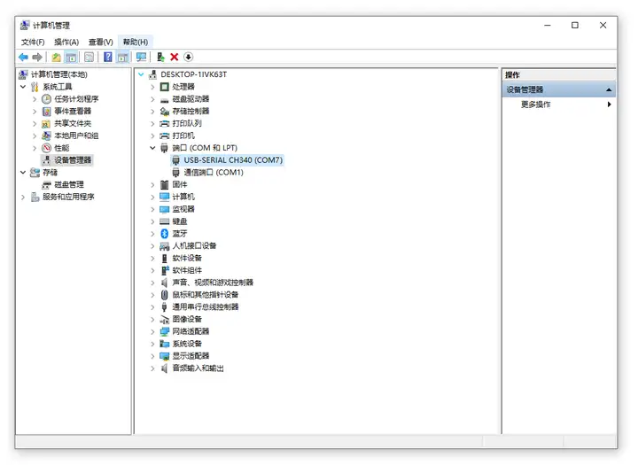
串口被Windows正确识别后,通过设备管理器会查询到具体的串口号(如COM7),如下所示。

1.2 putty使用
下面以putty来演示如何打开调试串口COM7。



完全启动后可以输入shell命令进行调试,如下所示。

1.3 用户名密码
EASY EAI Nano-TB用户名:nano
EASY EAI Nano-TB密码为:123456
全部0条评论
快来发表一下你的评论吧 !