自2001年以来,中国、美国、欧洲以及日本等主要经济体逐步建立了电动汽车充电标准与法规体系。各国普遍以IEC 61851系列标准作为车辆与充电设备在电气连接和安全方面的基础框架,并在此之上形成了区域性的充电系统与接口方案,如中国的GB/T充电标准体系、欧美地区的CCS标准体系以及日本的CHAdeMO体系。针对直流充电和智能充电需求,不同体系分别定义了车辆与充电设备之间的高层通信协议。充电标准与法规已成为整车厂和充电桩厂商全球化进程中的核心挑战之一,同时也使整车厂、充电桩厂商及第三方测试实验室在开发与验证过程中面临前所未有的复杂性与压力。欧盟要求新建欧标充电桩必须符合EN ISO 15118-20,且PnC同时支持ISO 15118-2与 ISO 15118-20,这为企业出海带来新的挑战与机遇。
欧盟授权条例2025/656号与联合国第155号法规UN R155
图1是欧盟和联合国的两项条例和法规,一是用来补充和更新欧盟替代燃料基础设施条例AFIR中关于无线充电、行驶中充电、车-网通信以及氢燃料补给的技术标准要求,以确保未来新能源车辆和基础设施在整个欧盟范围内的互操作性和一致性。二是针对车辆网络安全的强制性型式认证法规,要求整车厂建立并持续运行符合要求的网络安全管理体系CSMS(Cyber Security Management System)。为满足UNECE R.155对CSMS的要求,充电接口需开展风险评估,并制定相应的风险降低和缓解措施。同时,还必须通过测试与验证,确保相关的网络攻击检测与防护机制已经部署并有效运行。
与此同时,基于ISO 15118的“增值服务(VAS/AVS)”在地区化落地上已出现差异化要求:欧洲公共交通领域发布了VDV 261,用于在充电过程中触发车辆预调节(如供暖/制冷/通风)并对接运营后台,是对ISO 15118的补充性推荐规程;韩国则在提升电动车消防与电池安全管理的政策背景下,推动基于ISO 15118(含VAS)的车-桩电池信息交换与相关测试/认证工作。印度市场上乘用车直流快充以CCS2为主,存量与少量车型采用CHAdeMO,因此桩侧普遍提供多制式兼容以适配不同车型。
由此可见,全球整车厂在将车型出口至各地区时,以及跨国运营的充电桩供应商在布局其产品时,都必须满足当地的标准和认证要求。欧盟新法规进一步提高出口门槛,显著提高研发与测试的复杂度。除了通信一致性验证之外,还需完成TLS、数字证书管理以及网络安全相关的模糊测试和渗透测试。
充电与网络安全一站式解决方案
面对充电协议测试的复杂性以及满足用户即插即用的便利性需求,Vector提出交钥匙工程帮助客户构建完整仿真和测试基础设施。基于Vector的软、硬件工具与第三方硬件相结合,形成一个集标准协议仿真支持、自动化测试执行、HIL硬件集成控制、测试报告生成和数据记录于一体的完整测试系统,同时支持用户自定义扩展。
同时支持车桩充电与网络安全测试解决方案
测试代码包:通过测试代码包软件CTP(Vector CANoe Test Package EV/EVSE)生成对应CCS、GB/T、CHAdeMO以及Security测试相关的CANoe + vTESTstudio工程。
开放型平台:测试用例的管理和编写在vTESTstudio内完成,并输出测试可执行文件导入至CANoe中。CANoe将完成从协议仿真、通信加解密处理、设备控制交互、测试用例执行、数据分析和记录等相关流程。
面向未来全场景覆盖

图3
车辆与充电基础设施测试参考流程
借助测试用例、仿真结点和硬件接口抽象解耦的开发概念,工程师将相同的测试工程用于虚拟化ECU软件、信号级ECU、功率级硬件环境,实现快速适配。
充电协议测试工具可针对BMS、OBC、SECC、EVCC等被测对象进行硬件在环(HIL)或者软件在环(SIL)测试。
协议一致性测试:DIN 70122(包含CharIN)、ISO 15118-4、ISO 15118-5、ISO 15118-21、ISO 15118-22、GB/T 34658和CHAdeMO等。
网络安全模糊与渗透测试:ISO 15118-2、ISO 15118-20的V2G通信、传输层加密TLS1.2和TLS1.3模糊测试,支持用户自定义模糊测试脚本配置。
充电桩后台OCPP模拟仿真,并在线支持证书部署。
标准化货架类充电测试系统vCTS
vCTS支持车端与桩端的协议一致性测试、互操作性测试、网络安全测试,可快速适配多国标准的充电接口,从而帮助用户缩短测试环境的搭建周期,降低测试工具的上手难度。该设备由Vector德国团队完成生产与调试,最终交付至全球各地的终端用户手上,确保统一的质量标准与可靠的使用体验。
充电导引电路和总线通信采用VT System实现,并连接至前面板香蕉座,若测试工程师需要对某个信号进行测量时,可外接万用表或示波器,操作简便且直观。
在接口与安全性方面,vCTS具备插座与枪线类型的自动识别功能,并可在充电过程中自动执行电子锁的锁止与解锁操作。系统内置完善的高压安全链路以及带高压互锁的连接器机构,有效保障测试过程中的人身安全。
vCTS集成一台30kW双向直流电源,可实现直流充放电功能。支持直接接入本地交流电网以提供交流充电能力,也可以选择配置21kW交流电网模拟器,从而实现双向交流充放电功能。
通过采用统一设计语言的模块化插箱与充电枪线,vCTS能够快速、便捷地适配不同类型的被测设备。支持装配主流的电动车插枪(CCS、NACS、MCS、GB/T、CHAdeMO),以及充电桩插座(CCS、NACS、MCS)。
图5
vCTS平台的模块化可选配件
即插即用

图6
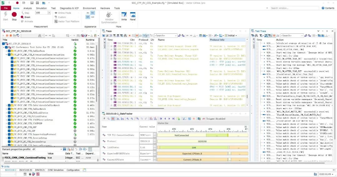
ISO 15118协议一致性测试
CANoe Test Package EV/EVSE可直接生成适用于vCTS测试环境的CANoe和vTESTstudio工程。当vCTS上电后,测试工程师只需在CANoe内置的VTP(Vector Tool Platform)界面中扫描并连接vCTS实时系统,即可完成设备远程连接。进入测试阶段后,CANoe界面会实时展示测试过程。工程师能够直观地查看通信报文、测试步骤、执行状态以及测试结果。测试工程师只要在任意一个窗口(比如报文、测试记录或数据窗口)点击某个时戳的信息,其他窗口就会自动跳转到同一时戳,方便同时对比和分析不同维度的数据。
基于标准库轻松扩展测试用例

图7
vTESTstudio易用的测试用例开发界面
上图是ISO 15118-2 Service Discovery充电阶段的测试条目。每一条测试用例都会按照Preparation -> Main Test Stage-> Completion的执行顺序,每次开始和结束会对系统进行初始化和复位,保证测试用例之间不受互相影响。
如果要基于某条测试脚本开发自定义用例,只需选择复制并粘贴该Test Case,然后对其重命名,例如:“TC_xxx_Customized”即可。在Test Table页面双击指定的Test Function “WaitForAndCheck_ServiceDiscoveryReq”可以定位到CAPL代码的具体实现,并进行增删改。工具额外支持C#和Python开发。
测试需求管理矩阵和追溯

图8
vTESTstudio满足不同开发流程所需的追溯性要求
提供测试需求追溯矩阵的功能,用于展示已实现的测试用例脚本(列)与其关联的测试用例需求(行)。例如上图所示CANoe Test Package EV/EVSE生成的vTESTstudio工程中,用户可以通过Traceability Matrix或Test Case Overview查看测试用例脚本与需求之间的覆盖关系。即使不依赖原始测试规范文档,测试工程师也能够追溯各个测试需求项,从而提升测试需求管理和覆盖的效率和易用性。
测试结果分析

图9
便捷免费的欧标充电测试报告分析工具
测试结果可以使用Vector免费提供的CANoe Test Report Viewer工具生成并查看。CANoe Test Report Viewer与CANoe & vTESTstudio交互,可以根据报告中具体的测试步骤跳转至CANoe中对应的时戳,也可定位跳转vTESTstudio中显示对应脚本函数,方便测试工程师分析测试失败原因。
CANoe Test Report Viewer集成了测试执行计划的编辑功能,测试工程师通过拖拽的方式可以将任意测试条目拖拽至执行计划列表中并导出成“.vexecplan”格式文件。这样可以对测试结果“Fail”的测试项进行重测/回归测试。只需要将测试执行计划文件导入CANoe Execution Adapter,即可自动打开CANoe,勾选对应Test Cases并执行测试。
展望更高安全:
满足强标的标准测试平台
支持在线集成PnC证书系统
整车厂和充电桩制造商通过CANoe中的Vector Security Manager获取Hubject QA研发测试和生产证书。Vector Security Manager是Vector工具与整车厂特定安全实施之间的桥梁。证书对于使用Vector的CANoe Test Package EV或CANoe Test Package EVSE来测试电动车(EV)和电动车供电设备(EVSE)至关重要。确保车辆和充电桩都符合ISO 15118的互操作性、一致性和市场标准。

图10
无缝集成ISO 15118 PnC在线部署测试验证
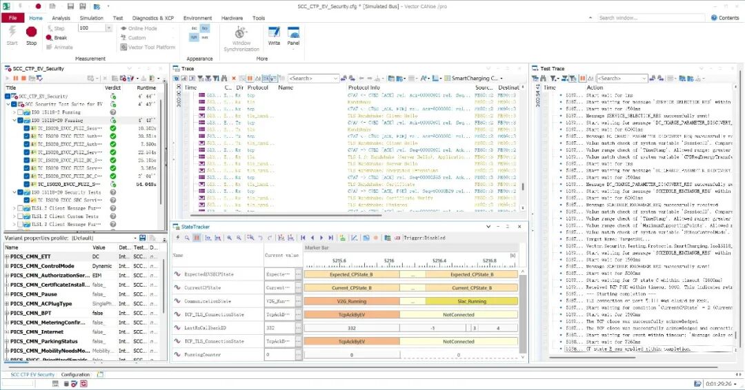
满足R.155充电网络安全模糊与渗透测试
根据UNECE R.155的要求,针对车辆外部连接与接口带来的潜在安全威胁进行安全测试与验证,测试平台默认集成模糊测试引擎,可自由配置网络安全模糊测试并用于渗透测试。完整的0x509测试API函数库,有效支持通信安全测试。完整的TLS协议模糊用例库,并基于已知安全问题/漏洞的V2G通信安全测试脚本。协议模糊测试支持:ISO 15118-2、ISO 15118-20、TLS 1.2和TLS1.3。对于基于CAN/CAN FD的国标与日标充电系统,用户可基于欧标安全测试工具中的模糊引擎配置生成模糊测试脚本。

图11
充电网络安全模糊测试
vCTS不止欧标,可同时兼容新国标与日标
vCTS同时支持EV和EVSE的充电测试,并支持最新标准的适配,如最新的K-VAS、ISO 15118-21、ISO 15118-23和GB/T 34658等标准。

图12
新国标2015+协议一致性测试
当下部署满足未来,vCTS平台满足整车厂和检测机构面向出海业务,更好支撑“欧盟合规”双标准的要求,更多vCTS技术细节,请点击阅读原文了解更多。
全部0条评论
快来发表一下你的评论吧 !